Formularze w bieżącym kroku
Zakładka umożliwia zdefiniowanie ustawień formularza innych niż według Globalnego szablonu formularza. Taka konfiguracja pozwala zaprojektować osobny formularz dla danego Kroku lub zadania, kosztem zerwania dziedziczenia z globalnym szablonem.
Nie wszystkie opcje w tej zakładce powodują zerwanie dziedziczenia. Reguły formularza na załadowanie strony oraz Opcje zaawansowane atrybutu nie powodują zerwania dziedziczenia. Więcej informacji znajdziesz TUTAJ.

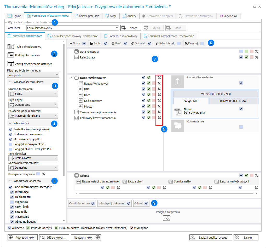
1. Wybór formularza zadania
Pole Formularz umożliwia wskazanie domyślnego formularza lub zdefiniowanie nowego formularza, jaki będzie obowiązywał w danym kroku. W przypadku dodania nowego formularza możliwe jest ponowne wskazanie, które spośród dostępnych pól będą widoczne, wymagane lub ukryte. Niektóre niestandardowe ustawienia formularza podstawowego w kroku mogą spowodować zerwanie dziedziczenia ustawień globalnych z obiegu. Dodanie nowego formularza za pomocą przycisku Nowy powoduje wyświetlenie dodatkowego okna edycji i aktywację przycisków Edytuj i Usuń.
2. Głowne opcje
Opcje pozwalają otworzyć edytor w trybie pełnoekranowym oraz wyświetlić pogląd formularza w przeglądarce.
Dla ułatwienia konfiguracji, możliwe jest też filtrowanie po typie formularza.
Dziedziczenie ustawień pozwala zerwać, lub przywrócić dziedziczenie ustawień z globalnego szablonu.
Po naciśnięciu tego przycisku, lub dokonaniu zmian, które zrywają dziedziczenie, przycisk zmieni się na taki, który pozwala przywrócić wszystkie łamiące ustawienia do spójnych z globalnych szablonem.
3. Właściwości Formularza
Szablon formularza
Pozwala zmienić proporcję szerokości między Lewym i Prawym panelem formularza. Możliwe jest też scalenie wszystkich paneli w jedną, ciągłą kolumnę.
Tryb edycji
- Dynamiczny – po wejściu na formularz element automatycznie przejdzie w tryb edycji, gdy użytkownik posiada przypisane zadanie,
- Domyślnie odczyt – po wejściu na formularz dla wszystkich użytkowników zostanie ustawiony tryb tylko do odczytu,
- Domyślnie edycja – po wejściu na formularz element automatycznie przejdzie w tryb edycji, pod warunkiem że użytkownik posiada uprawnienia do edycji.
Położenie panelu ścieżek
- Przypięty do ekranu – ustawienie domyślne, zawsze widoczny na ekranie,
- Na dole formularza – zakotwiczony na dole formularza, należy przewinąć formularz aby zobaczyć ścieżki.
4. Właściwości panelu załączników
Opcje są widoczne po zaznaczeniu Panelu załączników
5. Widoczność obszarów
Pozwala kontrolować zawartość panelu informacyjnego. Analogiczne jak Standardowe obszary w Matrycy atrybutów.
6. Przyciski w menu
Pozwala kontrolować, które przyciski będą dostępne na wstędze formularza w tym kroku. Analogiczne jak Standardowe obszary w Matrycy atrybutów.
7. Główny obszar
Analogiczne do Globalnego szablonu formularza. Matryca atrybutów zastąpiona jest analogicznymi opcjami przy każdym atrybucie, grupie, zakładce, liście pozycji, i kolumnie.
Nad przyciskami w menu znajdują się zakładki, pod którymi można definiować Reguły formularza wykonywane na załadowanie strony po regułach zdefiniowanych w zakładce Zachowanie.
Konfigurowanie reguł na załadowanie strony nie zrywa dziedziczenia ustawień.
8. Ustawienia zaawansowane
Ustawienia zaawansowane atrybutów pozwalają zdefiniować szczegółowe zachowanie atrybutów na danym kroku – dostępne są tu opcje z konfiguracji atrybutu:
- Ograniczenia widoczności, edytowalności, wymagalności
- Wartość domyślna
- Reguła formularza na zmianę wartości
- Nadpisanie etykiety (nazwy atrybutu)
- CSS etykiety i kontrolki
- Zachowanie grup
- Opcje listy pozycji
- Edytowanie pojedynczych komórek listy pozycji.
Występują różne okna ustawień dla różnych elementów formularza:
- Atrybutu, Grupy, Panelu zakładek lub zakładki
- Listy pozycji
- Kolumny Listy pozycji.
Konfigurowanie ustawień zaawansowanych nie zrywa dziedziczenia ustawień.
9. Widoczność ścieżek
Pozwala kontrolować, które ścieżki przejścia będą dostępne.